Instance Verification Kit (IVK)
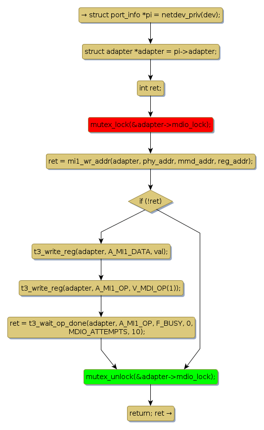
mutex lock @ [9042+32+/linux-3.19-rc1/drivers/net/ethernet/chelsio/cxgb3/t3_hw.c]
Instance Signature: mdio_lock
|
The Matching Pair Graph:
|
|
Function Name
|
Control Flow Graph (CFG)
|
Events Flow Graph (EFG)
|
Source Correspondence
|
|
mi1_ext_write
|
|
|
[8853+13+/linux-3.19-rc1/drivers/net/ethernet/chelsio/cxgb3/t3_hw.c]
|